Backup gier na PS Vita – Jak przenieść kolekcję z kartridży i PSN na SD2Vita
Jedną z największych bolączek użytkowników PlayStation Vita od zawsze były dedykowane karty pamięci od Sony – drogie, mało pojemne i trudne do zdobycia. Na szczęście scena Homebrew opracowała rozwiązanie w postaci adaptera SD2Vita, który pozwala wykorzystywać powszechnie dostępne karty microSD jako główną pamięć konsoli. Problem w tym, że korzystanie z SD2Vita blokuje fizyczny slot na gry. Na szczęście jest sposób, aby zarchiwizować swoją kolekcję i wygodnie uruchamiać ją z SD2Vita – bez żonglowania kartridżami i bez utraty funkcjonalności. W tym poradniku pokażemy, jak wykonać backup gier z fizycznych nośników i cyfrowych zakupów z PSN, z pomocą CFW Henkaku Enso 3.65, aplikacji VitaShell, Filezilli i wtyczki NoNpDRM.
Co potrzebujesz do backupu gier na PS Vita?
Zanim przystąpisz do tworzenia kopii zapasowych gier i przenoszenia ich na kartę microSD za pomocą adaptera SD2Vita, musisz przygotować kilka niezbędnych elementów. Poniżej znajduje się pełna lista wymagań, które pozwolą Ci przeprowadzić cały proces bez zbędnych komplikacji.
1. Konsola PS Vita lub PS TV z Custom Firmware Henkaku Enso 3.65
To absolutna podstawa. Aby uzyskać dostęp do systemu plików konsoli, wykorzystywać Homebrew oraz korzystać z takich wtyczek jak NoNpDRM, Twoja konsola musi mieć zainstalowany niestandardowy firmware – najlepiej Henkaku Enso w wersji 3.65. To właśnie dzięki niemu PS Vita zyskuje możliwość uruchamiania nieoficjalnego oprogramowania i narzędzi, których Sony nigdy nie przewidziało.
2. Aplikacja VitaShell
VitaShell to nieodzowne narzędzie w świecie Homebrew, które umożliwia zarządzanie plikami bezpośrednio z poziomu konsoli. Dzięki niemu można kopiować, przenosić i usuwać pliki, łączyć się z komputerem przez FTP lub USB, a także uruchamiać inne aplikacje i wtyczki. To właśnie za pomocą VitaShell będziesz odczytywać i przesyłać zawartość gier oraz ich licencji.
3. Adapter SD2Vita poprawnie skonfigurowany (np. z pomocą YAMT)
Adapter SD2Vita pozwala zamienić slot na gry w PS Vicie w pełnoprawny czytnik kart microSD. Aby jednak działał prawidłowo, musi zostać odpowiednio skonfigurowany – najczęściej z pomocą sterownika YAMT (Yet Another Mount Tool). To dzięki niemu system rozpoznaje kartę microSD jako główną pamięć masową konsoli. Upewnij się, że Twoja konfiguracja działa poprawnie, zanim przystąpisz do dalszych kroków.
4. Program FileZilla lub inny klient FTP
Do przesyłania plików pomiędzy konsolą a komputerem najlepiej wykorzystać połączenie FTP. FileZilla to darmowy, intuicyjny klient FTP, który pozwala łatwo nawiązać połączenie z PS Vitą i uzyskać dostęp do wszystkich jej partycji. Jeśli nie chcesz instalować dodatkowego oprogramowania, możesz również użyć eksploratora plików w systemie Windows, ale dedykowany klient FTP daje więcej kontroli i stabilności.
5. Komputer podłączony do tej samej sieci co konsola
Komunikacja między Vitą a komputerem odbywa się lokalnie przez Wi-Fi lub połączenie przewodowe, dlatego oba urządzenia muszą być w tej samej sieci domowej. Umożliwia to płynny transfer danych i bezproblemowe połączenie z serwerem FTP uruchamianym na konsoli.
6. Gry zainstalowane na kartridżach lub pobrane z PlayStation Store
Backup możesz wykonać zarówno z gier fizycznych, jak i cyfrowych. W przypadku gier z PS Store ważne jest, aby były one wcześniej uruchomione – to warunek wygenerowania odpowiedniej licencji. W przypadku kartridży wystarczy włożyć nośnik do konsoli i uruchomić grę choćby raz, aby rozpocząć proces tworzenia kopii.
7. Wtyczka NoNpDRM
Jeśli masz zainstalowany Custom Firmware, najprawdopodobniej Twoja konsola posiada już aktywną wtyczkę NoNpDRM. Jej głównym zadaniem jest tworzenie tzw. „fake licencji”, które umożliwiają uruchamianie zdumpowanych gier na tej samej lub innej konsoli z CFW. Licencje te zapisywane są w określonej lokalizacji w systemie plików i będą później niezbędne do uruchomienia zarchiwizowanych gier z poziomu SD2Vita.
Jak wykonać dump gry z kartridża na PS Vita?
Proces tworzenia kopii zapasowej gry z kartridża (fizycznego nośnika) na PS Vita jest stosunkowo prosty, ale wymaga przestrzegania kilku istotnych kroków. W tym przykładzie posłużymy się grą Need For Speed: Most Wanted, jednak procedura wygląda identycznie w przypadku każdej innej gry dostępnej w formie kartridża.
1. Przygotowanie konsoli do dumpowania
Na początek musisz odłączyć adapter SD2Vita od konsoli, ponieważ zajmuje on fizyczny slot na gry. W jego miejsce włóż kartridż z grą, którą chcesz zbackupować.
Uruchom konsolę i włącz grę z nośnika fizycznego. To bardzo ważne – dopiero po pierwszym uruchomieniu danego tytułu wtyczka NoNpDRM wygeneruje tzw. fake licencję, która będzie później potrzebna do uruchamiania tej gry z poziomu SD2Vita lub emulatora.
Po kilku sekundach działania gry możesz ją zamknąć – potrzebny proces został już wykonany w tle.
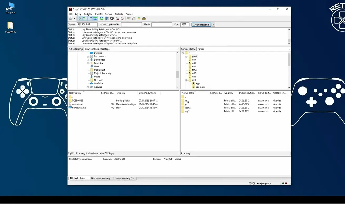
2. Uruchomienie VitaShell i konfiguracja połączenia FTP
Następnie uruchom aplikację VitaShell na konsoli. Po załadowaniu interfejsu naciśnij przycisk Start, aby przejść do menu ustawień. W polu „Select Button” wybierz opcję FTP, dzięki której możliwe będzie połączenie z komputerem przez sieć lokalną.
Zamknij ustawienia i wciśnij przycisk Select na głównym ekranie VitaShell. Konsola wyświetli adres IP i port, pod którym można uzyskać dostęp do jej systemu plików z poziomu innego urządzenia.
3. Połączenie z konsolą za pomocą FileZilla
Na komputerze uruchom program FileZilla lub innego klienta FTP i wpisz dane wyświetlone przez PS Vitę:
- Host: adres IP konsoli (np. 192.168.0.105)
- Port: zazwyczaj 1337 lub inny podany przez VitaShell
- Użytkownik i hasło: pozostaw puste
- Kliknij Szybkie łączenie
Po pomyślnym połączeniu otrzymasz dostęp do katalogów konsoli i będziesz mógł przeglądać wszystkie dostępne partycje pamięci.
4. Pobranie plików licencji i gry
Teraz pora na pobranie dwóch kluczowych elementów: pliku licencji i danych gry z kartridża.
a) Licencja generowana przez NoNpDRM
Przejdź do katalogu:
W tym miejscu znajdziesz foldery odpowiadające poszczególnym grom. Każdy folder ma unikalny identyfikator tytułu. W przypadku Need For Speed: Most Wanted będzie to np. folder z końcówką 183. Skopiuj cały ten folder na swój komputer – to właśnie on zawiera wygenerowaną licencję w formacie .rif.
b) Zawartość gry z kartridża
Teraz przejdź do katalogu:
To właśnie tu znajduje się pełna zawartość kartridża włożonego do konsoli. W katalogu app znajdziesz folder z danymi gry. Skopiuj ten folder na komputer – transfer może potrwać kilka chwil, w zależności od wielkości gry.
Po zakończeniu kopiowania możesz już przejść do etapu przygotowania gry do instalacji na karcie SD2Vita, który opisujemy w kolejnej części poradnika.
Jak przygotować backup do instalacji na SD2Vita?
Gdy masz już na komputerze dwa kluczowe elementy – folder z danymi gry oraz odpowiadający jej plik licencyjny wygenerowany przez wtyczkę NoNpDRM – możesz przejść do ich odpowiedniego przygotowania. Jest to niezbędny krok przed wgraniem gry z powrotem na kartę microSD zamontowaną w adapterze SD2Vita. Proces ten sprowadza się do umieszczenia pliku licencji w odpowiednim katalogu i nadania mu właściwej nazwy, tak aby konsola była w stanie go rozpoznać i poprawnie zainicjować uruchamianie gry.
1. Otwórz katalog z danymi gry
Na początek przejdź w Eksploratorze plików do folderu zawierającego zrzut danych gry – wcześniej pobrany z lokalizacji gro0:/app/ (dla kartridży) lub ux0:/app/ (dla gier cyfrowych). Folder ten będzie miał nazwę odpowiadającą identyfikatorowi tytułu gry, np. PCSB00183 dla Need For Speed: Most Wanted.
2. Zlokalizuj podfolder sce_sys/package/
Wewnątrz katalogu z grą odnajdź ścieżkę:
To właśnie tutaj należy umieścić licencję .rif. Jeśli folder package nie istnieje, możesz go utworzyć ręcznie, ale w zdecydowanej większości przypadków będzie już obecny.
3. Skopiuj plik licencji .rif
Z osobnego folderu, pobranego z lokalizacji ux0:/nonpdrm/license/app/, wybierz plik .rif, który odpowiada danej grze. Upewnij się, że kopiujesz właściwy plik, odpowiadający tej samej końcówce ID gry – np. 183 w przypadku Most Wanted.
Przenieś ten plik do wcześniej otwartego folderu sce_sys/package/.
4. Zmień nazwę i rozszerzenie pliku licencji
Aby system konsoli był w stanie zidentyfikować licencję, musisz:
- zmienić nazwę pliku z oryginalnej (zwykle losowej lub numerowanej) na
work - zmienić rozszerzenie pliku z
.rifna.bin
5. Weryfikacja kompletności folderu
Po zakończeniu modyfikacji, folder z grą powinien zawierać wszystkie niezbędne pliki, a w katalogu sce_sys/package/ powinien znajdować się tylko jeden, poprawnie nazwany plik work.bin. W tym momencie gra została przygotowana do instalacji na pamięci microSD obsługiwanej przez adapter SD2Vita.













Game Box Serwis

