Xbox Classic łączenie z serwerem FTP, kopiowanie gier na dysk twardy, pierwsze kroki w Emustation
Modyfikacja klasycznego Xboxa to jedna z najciekawszych możliwości dla fanów retro gamingu oraz osób, które chcą w pełni wykorzystać potencjał tej konsoli. Dzięki odpowiednim narzędziom i aplikacjom Xbox staje się centrum rozrywki, pozwalając na znacznie więcej niż tylko uruchamianie gier z płyty. Po zmodowaniu możemy instalować gry na dysku twardym, korzystać z rozbudowanych dashboardów, pobierać dodatki, a także uruchamiać emulatory gier z różnych platform.
Dlaczego warto zainteresować się tematem? Zmodowany Xbox pozwala na wygodne zarządzanie biblioteką gier, oszczędność miejsca i czasu – nie musimy sięgać po oryginalne płyty, które często są już trudno dostępne lub ulegają zużyciu. Co więcej, modyfikacja umożliwia instalację aplikacji multimedialnych i emulatorów, dzięki czemu na jednej konsoli można odtworzyć nie tylko klasyki z pierwszego Xboxa, ale również tytuły z NES-a, SNES-a czy PlayStation.
W tym wpisie krok po kroku omówimy, jak rozpocząć przygodę z obsługą zmodowanego Xboxa. Dowiesz się, jak połączyć konsolę z komputerem za pomocą serwera FTP, jak wgrać gry na dysk twardy, a także jak skonfigurować aplikacje takie jak Emustation i XBMC for Gamer, które całkowicie zmieniają sposób korzystania z konsoli. Na końcu podzielimy się przydatnymi linkami, które ułatwią Ci instalację potrzebnych narzędzi i aplikacji.
Jeżeli dopiero zaczynasz swoją przygodę z softmodem Xboxa lub chcesz poszerzyć możliwości swojej konsoli, ten poradnik będzie dla Ciebie idealnym punktem wyjścia. W kolejnych sekcjach pokażemy, jak w prosty sposób zorganizować środowisko do obsługi gier i emulatorów oraz jak sprawić, by Xbox stał się kompletnym centrum rozrywki w Twoim domu.
Połączenie Xboxa z komputerem przez FTP
Aby w pełni korzystać z możliwości zmodowanego Xboxa, warto na początku skonfigurować połączenie FTP pomiędzy konsolą a komputerem. Dzięki temu możliwe będzie szybkie przesyłanie plików – zarówno gier, jak i aplikacji czy dodatków. Proces konfiguracji jest prosty i nie wymaga specjalistycznej wiedzy.
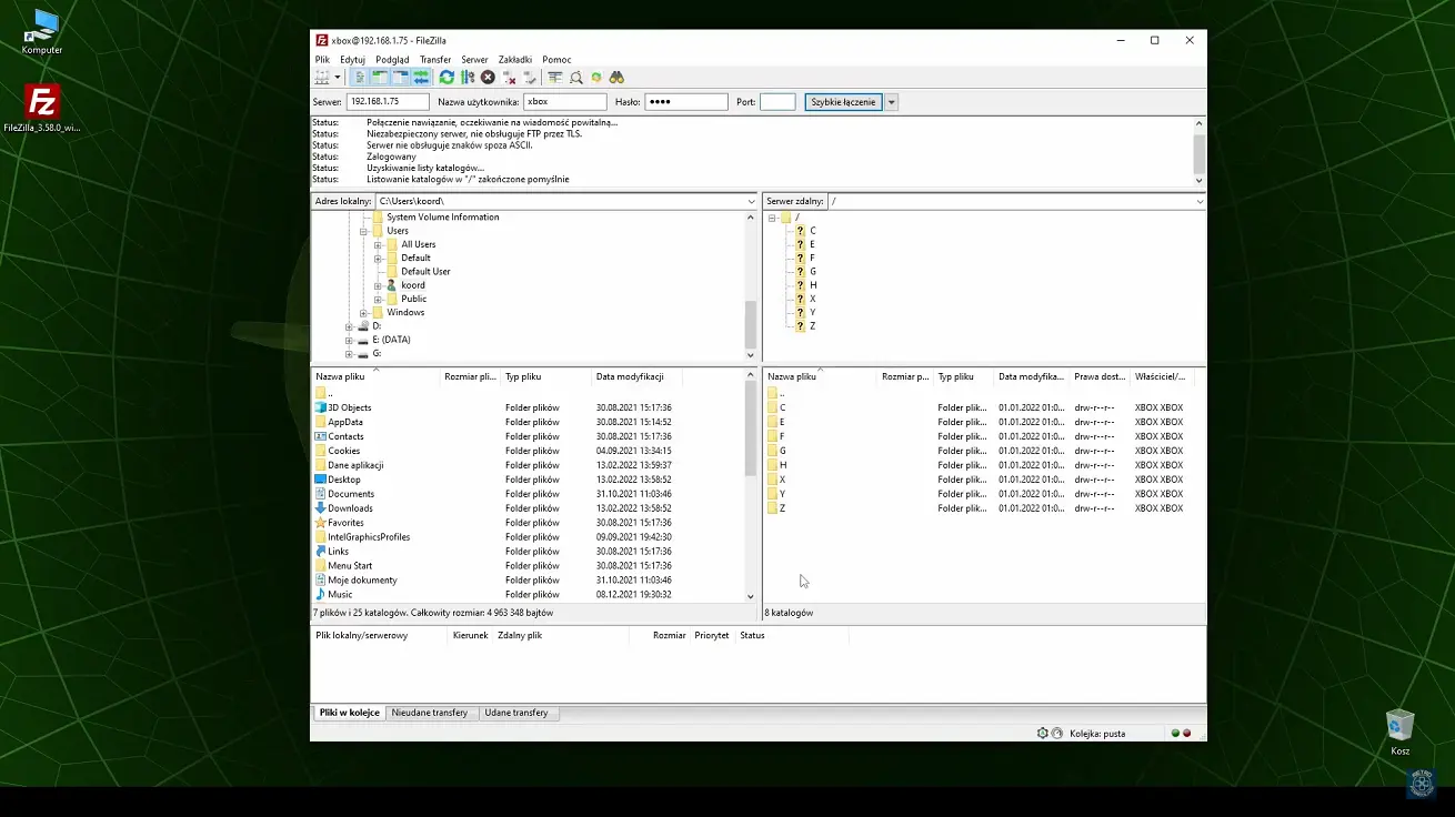
Zaczynamy od samej konsoli. Po uruchomieniu Xboxa przechodzimy do zakładki System, a następnie wybieramy Settings i Network. W tym miejscu znajdziemy wszystkie niezbędne informacje sieciowe, które przydadzą się podczas łączenia z komputerem. W sekcji FTP Server ustawiamy opcję Enable na Yes, dzięki czemu uruchamiamy dostęp do konsoli przez protokół FTP. Domyślny login i hasło to „xbox”, a port, przez który nastąpi komunikacja, to 21 – nie ma potrzeby ich zmieniać.
Po podłączeniu przewodu sieciowego do konsoli, w prawym dolnym rogu ekranu powinien pojawić się przypisany adres IP. Warto go zapisać, ponieważ będzie nam potrzebny w następnym kroku.
Na komputerze instalujemy program obsługujący połączenia FTP. Najpopularniejszym rozwiązaniem jest FileZilla, która działa na systemach Windows, macOS i Linux. Po uruchomieniu aplikacji wpisujemy w odpowiednie pola:
- Host: adres IP Xboxa (np. 192.168.0.123),
- Username: xbox,
- Password: xbox,
- Port: 21.
Po zatwierdzeniu danych FileZilla połączy się z konsolą, dając nam dostęp do jej zawartości. Od tej chwili możliwe jest swobodne przesyłanie plików – zarówno wgrywanie gier na dysk twardy Xboxa, jak i zgrywanie zapisanych danych na komputer.
Takie połączenie FTP to podstawa dalszej pracy z konsolą. Niezależnie od tego, czy planujesz instalację emulatorów, kopiowanie własnych gier, czy zarządzanie strukturą folderów – stabilne i poprawnie skonfigurowane połączenie FTP zdecydowanie ułatwi pracę i przyspieszy wiele procesów.
Jak wgrać grę na dysk twardy Xboxa?
Jedną z największych zalet zmodowanego Xboxa jest możliwość instalowania gier bezpośrednio na dysku twardym konsoli. Dzięki temu nie tylko skracamy czas ładowania i eliminujemy hałas napędu, ale także oszczędzamy oryginalne płyty, które z biegiem lat mogą ulec uszkodzeniu. Sam proces wgrywania gier jest prosty i można go wykonać za pomocą wcześniej skonfigurowanego połączenia FTP.
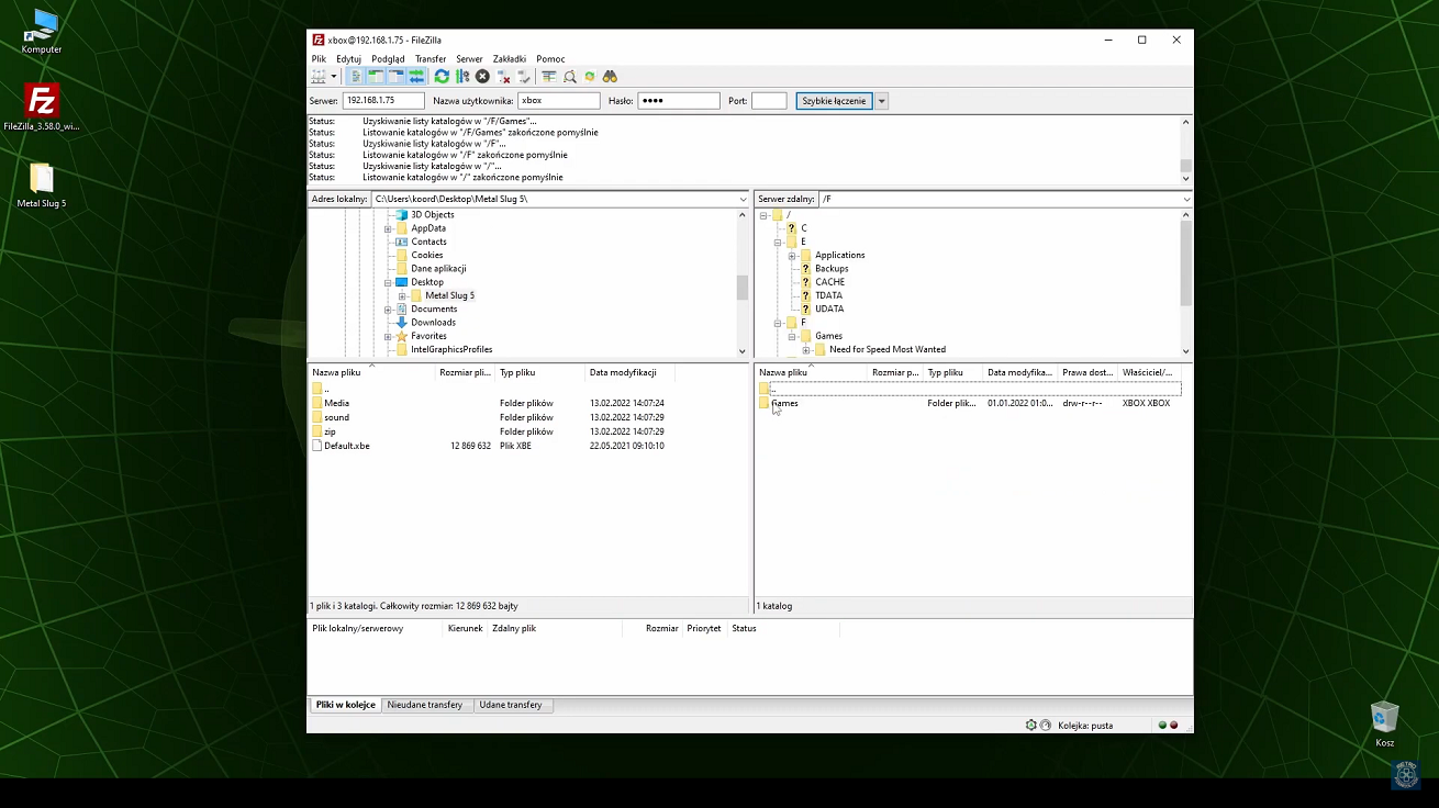
Wszystkie gry instalowane ręcznie należy umieszczać w folderze Games, który znajduje się na jednej z partycji konsoli – zazwyczaj będzie to partycja F lub E, w zależności od konfiguracji i pojemności dysku. Dla potrzeb tego przykładu wgrywamy tytuł Metal Slug 5 bezpośrednio na partycję F.
Korzystając z klienta FTP (np. FileZilla), przesyłamy cały folder z grą do lokalizacji F:\Games\Metal Slug 5. Należy pamiętać, aby pliki były odpowiednio przygotowane – gra musi być rozpakowana i posiadać strukturę widoczną przez dashboard konsoli.
Po zakończeniu transferu wykonujemy pełny restart Xboxa, aby odświeżyć zawartość interfejsu. Po ponownym uruchomieniu konsoli i załadowaniu dashboardu (np. UnleashX), przechodzimy do zakładki Games, gdzie powinien już widnieć zainstalowany tytuł.
Gra jest gotowa do uruchomienia – wystarczy jedno kliknięcie, by rozpocząć rozgrywkę bez potrzeby wkładania płyty do napędu.
Wgrywanie gier przez FTP to nie tylko wygoda, ale też najlepszy sposób na uporządkowanie swojej biblioteki i szybki dostęp do ulubionych tytułów.
Kopiowanie gier z płyt na dysk Xboxa
Kolejną funkcją, która czyni zmodowanego Xboxa wyjątkowo praktycznym urządzeniem, jest możliwość zgrywania gier bezpośrednio z oryginalnych płyt na dysk twardy konsoli. Dzięki temu unikasz konieczności każdorazowego używania napędu, co wydłuża jego żywotność i przyspiesza ładowanie gier. Zaletą tego rozwiązania jest również ochrona nośników przed zużyciem oraz możliwość grania w ulubione tytuły bez obaw o porysowane płyty.
Gry można kopiować na dwa sposoby – w zależności od preferencji i zainstalowanego oprogramowania:
1. Z użyciem aplikacji DVD2Xbox
To jedna z najpopularniejszych metod. Po uruchomieniu programu DVD2Xbox wkładamy płytę z grą do napędu konsoli. Aplikacja automatycznie wykrywa zawartość nośnika i prosi o wybór partycji docelowej, na której gra ma zostać zapisana – najczęściej będzie to partycja F lub E.
Po zatwierdzeniu rozpoczyna się proces kopiowania, który trwa od kilku do kilkunastu minut w zależności od wielkości gry oraz stanu płyty. Po zakończeniu operacji otrzymujemy potwierdzenie, a gra zostaje zapisana w odpowiednim katalogu.
2. Bezpośrednio z poziomu dashboardu
Alternatywnym sposobem jest kopiowanie gry z poziomu dashboardu, o ile ten posiada taką funkcję. W przypadku UnleashX należy przejść do System → Copy Disc to HDD. Po włożeniu płyty i rozpoczęciu procesu konsola sama zajmie się przenoszeniem danych na dysk. Po zakończeniu kopiowania wykonujemy restart Xboxa, aby nowa gra pojawiła się w zakładce Games.
Oba rozwiązania są skuteczne i nie wymagają korzystania z komputera. To wygodny sposób na zarchiwizowanie swojej kolekcji i przygotowanie gier do uruchamiania bezpośrednio z dysku twardego. Niezależnie od wybranej metody – zgrywanie gier z płyt na Xboxie to standardowa praktyka wśród użytkowników konsol z softmodem i ogromne ułatwienie w codziennym użytkowaniu.














Game Box Serwis